28.07.2012
Anlegen von neuen Items mittels Forms in Eclipse Scout
Als nächstes legen wir eine Form an. Diese dient als "Rahmen" für das Eingabeformular zum Anlegen- und Ändern von Items.
Im Client wird unter Forms im Kontextmenü der Eintrag New Form... ausgewählt:

In dem Wizard trägt man unter Name den Wert Item ein. Eine Übersetzung sollte schon vorhanden sein. Weiter geht es mit Next.

Im folgenden Dialog muss für das Beispiel nichts angepasst werden. Der Dialog wird einfach mit Finish geschlossen.

Als nächstes wird der Primärschlüssel für das ItemForm definiert. Unter Variables im Kontextmenü wird der Eintrag New Property Bean ausgewählt.

In Wizard-Dialog tragen wir als Name den Wert ItemId ein. Als Bean Type wird String (java.lang.String
) gewählt.

Bestätigt wird mit Finish.
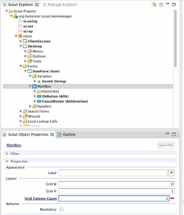
Da der Eingabedialog nur eine Spalte haben soll, muss dies in der MainBox der Form angepasst werden. Dazu selektiert man MainBox und trägt unter Grid Column Count des Wert 1 ein.
